Slides from Ceu Universidad San Pablo about strategic evaluation and implementation. The Pdf, an academic resource for University students in Economics, details the process of evaluating and selecting strategies, organizational support, and the McKinsey 7S Framework.
See more52 Pages


Unlock the full PDF for free
Sign up to get full access to the document and start transforming it with AI.
CEU
Universidad
San Pablo
6.2 Strategic Implementation and Organizational Change.
6.3 Organizational Support for the Strategic Implementation.
6.3.1 The Design of the Organizational Structure.
6.3.2 Strategy: Management , Leadership and Human
Resources.
6.3.3 Organizational Culture.
6.4 Strategic Planning and Control.
Innovation
Branding
Solution
Marketing
Analysis
Ideas
Success
Management
.- .-
$
---
- --
Of
x
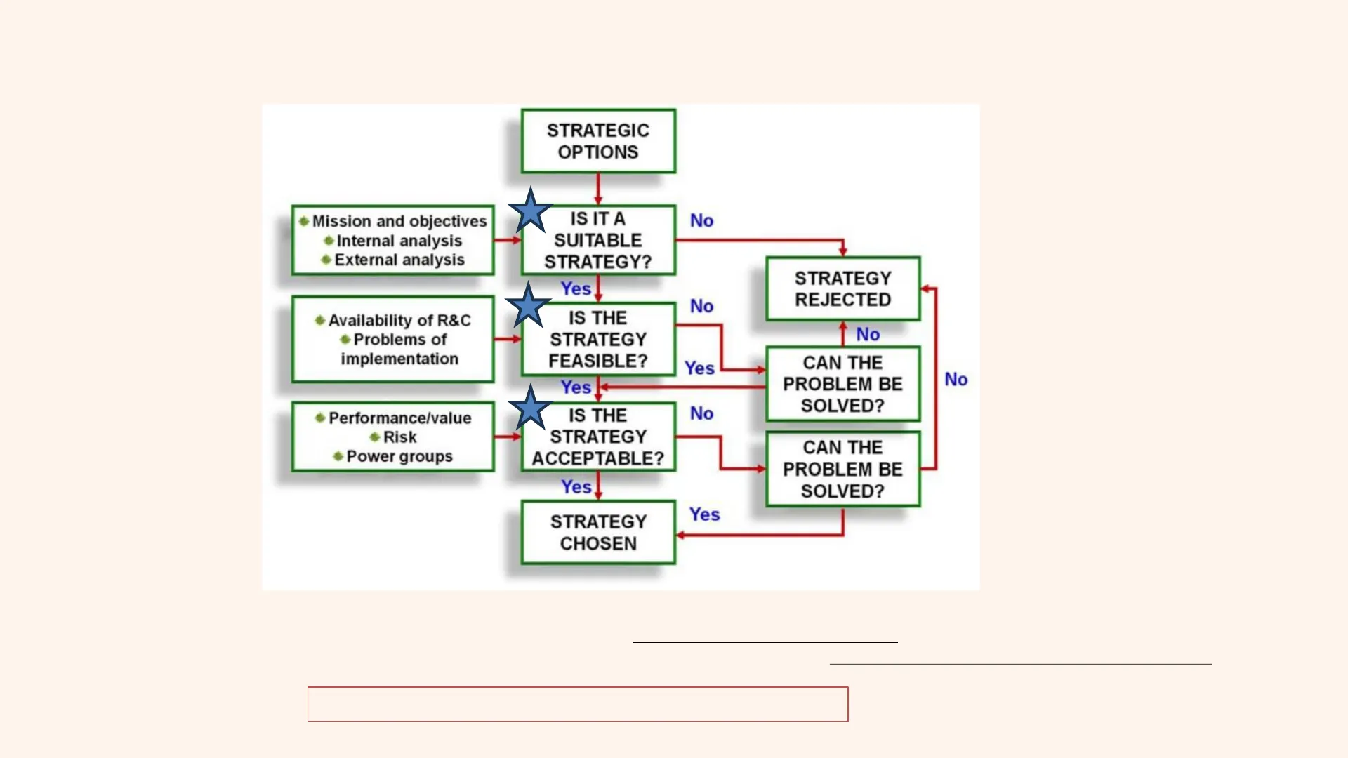
Source: Guerras y Navas (2022)6.1 The Process of Evaluating and Selecting Strategies.
RATIONAL APPROACH: Strategies subjected to logical and systematic analysis of strategic rationality.
STRATEGIC
OPTIONS
Į
Mission and objectives
+ Internal analysis
IS IT A
SUITABLE
STRATEGY?
No
· External analysis
Yes
STRATEGY
REJECTED
Availability of R&C
Problems of
implementation
IS THE
STRATEGY
FEASIBLE?
No
No
Yes
No
Yes k
CAN THE
PROBLEM BE
SOLVED?
· Performance/value
Risk
IS THE
STRATEGY
ACCEPTABLE?
No
. Power groups
CAN THE
PROBLEM BE
SOLVED?
Yes
Yes
STRATEGY
CHOSEN
The process can never be entirely rational or formalizable.
Source: Guerras y Navas (2022)6.1 The Process of Evaluating and Selecting Strategies.
CRITERIA FOR THE EVALUATION OF STRATEGIES
SUITABILITY
"Address weaknesses and threats.
Consistency with the situation
defined by strategic analysis
(strategic adjustment).
"Exploit strengths and opportunities.
"Alignment with the organization's objectives.
FEASIBILITY
Feasibility of implementation.
Analyze the operation
Strategy in practice
(organizational adjustment).
Availability of resources and capabilities.
"Time horizon for changes.
ACCEPTABILITY
"Subjective criterion: stakeholder expectations.
Measuring the consequences of
adopting a strategy.
"Identify for whom it must be acceptable.
Power relations.
SUITABILITY
Evaluates the adaptation of the strategies (of the different levels) to the MISSION AND OBJECTIVES,
and to the situation identified in the STRATEGIC ANALYSIS
EXTERNAL Analysis
Threats and Opportunities
INTERNAL analysis
Strengths and Weaknesses
Ways to evaluate SUITABILITY
" A priori logical reasoning process.
"Seeks the best solution for a given context.
Strategic models
"Based on theoretical analysis models (strategic matrices, value chain,
life cycle, etc.).
· Relate obtained results with strategies used to:
. Understand which strategies have worked best in different
situations.
Empirical evidence
· Conditions under which a particular strategy works best.
"It is necessary to have abundant information about companies,
strategies followed, and results obtained through:
· Databases (PIMS, SEPI Business Strategy Survey).
Research in strategic management.
FEASIBILITY
Consistency on implementation possibilities
REQUIRES:
v Organizational Adjustment: Adjustment of the strategy with the organization in which it is going to be
implemented in:
▪
Organizational Design
HR Policy
· Leadership style
· Organizational culture
v Availability of R&C : necessary for the success of the strategy:
Financial feasibility (first limitation to implement a strategy but easy to solve.)
· Other R&C: intangibles and individual and organisational capabilities (difficult to quantify but
more important).
v Adequacy of the time horizon to the expected changes.
ACCEPTABILITY
Measures the consequences of adopting a particular strategy for stakeholders and is subjective as it relates to
their expectations.
Perspectives
Economic-rational: creation of value/profitability/risk for the shareholder
Power: Consequences for the rest of the stakeholders
· Economic-financial profitability (EBITDA, ROA, ROE ... )
COMPANY
PERFORMANCE
· Value creation index (*) MVE/BVE>1
· Cost-benefit analysis.
ACCEPTABILITY
Criteria
RISK
· Financial risk of the strategy.
. Financial risk of the company.
. Political risk of the strategy.
STAKEHOLDERS
REACTION
. Conflict of interests.
· Relationship management.
(*)
MVE (Market Value of Equity) (in Spanish "Valor de Mercado de los Fondos Propios" "VMFP" ) or Market Capitalization = Market Price of the Share x Number of Shares.
BVE (Book Value) (in Spanish“Fondos Propios" ;"FP") = capital contributed by shareholders plus retained earnings and reserves = Book Value per Share x Number of Shares.
INTERACTION BETWEEN FORMULATION AND IMPLEMENTATION
STRATEGY FORMULATION
Suitable
Unsuitable
SUCCESS
RESCUE OR RUIN
Achievement of the
objectives of growth,
value or profits
Proper implementation
may save a poor strategy
and give management
time to correct it, or it
may accelerate its failure
Excellent
?
STRATEGY
IMPLEMENTATION
PROBLEM
FAILURE
Poor implementation may
obstruct a strategy.
Management may
conclude that the strategy
is unsuitable
Cause of the failure is
difficult to diagnose. A
poor strategy marked
by the inability to
implement it
Poor
4.Interrelation of formulation and
implementation: These processes are
interconnected and influence each other, often
overlapping in time.
?
5.Organizational impact: The starting point of
the organization affects strategy development,
which may require organizational changes.
Source: Adapted from Bonoma (1984: 72)
1.Success of a strategy: Achieved by choosing
the correct model and implementing it
excellently.
2.Implementation importance: Proper
implementation can highlight and correct
issues, even if the strategy isn't the most
suitable.
STRATEGIC AND ORGANIZATIONAL ADJUSTMENT
CONTEXT
Alignment between the chosen strategy and the
context - objectives, environment,
internal
resources - in which it will be applied is necessary.
STRATEGIC ADJUSTMENT
EXTERNAL
INTERNAL
STRATEGY
ORGANIZATION
STRATEGIC
OBJECTIVES
I
1
ORGANIZATIONAL ADJUSTMENT
Consistency between the chosen strategy
and the organization in which it will be
implemented is necessary.
STRATEGIC IMPLEMENTATION ACTIVITIES: The 7S Framework by Mckinsey
Structure
Strategy
Systems
Shared Values
Skills
Style
Staff
Source: Waterman (1982:70).
o The 7S Framework by Mckinsey is a management model developed by
business consultants Robert H. Waterman, Jr. and Tom Peters in the 1980s.
o This model identifies seven interrelated factors essential for organizational
success:
o This model is used to assess whether all these factors are aligned and
working harmoniously to achieve the organization's objectives.
o The 7-S framework suggests some important ideas:
. There is a set of factors that influence strategic and organizational
change in a company, which implies recognizing the complexity of
such changes.
. The seven factors are interconnected, and it is difficult to achieve
significant results in one factor without also making improvements in
the other factors, highlighting the need for alignment or congruence
among all of them.
. Many well-designed or formulated strategies can fail due to a lack of
attention to several basic factors.
. It is not obvious which of the seven factors will be the most important
or critical in each decision or for each company.
STRATEGIC IMPLEMENTATION ACTIVITIES: The 7S Framework by Mckinsey (II)
" Complexity of the implementation process.
KEY
POINTS
" Interconnection of the 7 factors.
· Well-designed/formulated strategies can fail due to lack of attention to
several factors.
" It is not obvious which of these factors will be critical in the decision.
DEFINITION OF ORGANIZATIONAL SUPPORT
Structure design
> Management and leadership style
> HR Management
Culture Management
ACTIVITIES
necessary for the
IMPLANTATION
ADMINISTRATIVE SUPPORT SYSTEMS
> Planning Systems
> Control Systems
Information Systems
Structure
Strategy
Systems
Shared Values
Skills
Style
Staff
STRATEGIC IMPLEMENTATION ACTIVITIES: The 7S Framework by Mckinsey - Example
McDonald's and the 7S Framework
Results
Thanks to the alignment of these seven factors, McDonald's has maintained its position as a leader in the fast-food industry, adapting to market
changes and continuously improving organizational performance.