Diapositivas de Universidad sobre Estadística Inferencial: Supuestos de los Tests Paramétricos. El Pdf aborda la distribución normal, homogeneidad de varianzas e independencia de observaciones, útil para estudiantes de Economía.
Ver más10 páginas


Visualiza gratis el PDF completo
Regístrate para acceder al documento completo y transformarlo con la IA.
PARANORMAL DISTRIBUTION From.
La distribución de las puntuaciones será NORMAL en la medida en la que la forma de la distribución sea razonablemente SIMÉTRICA (no se desvíe mucho de la simetría -no hayan muchos valores extremos-) y MESOCURTICA.
Distribución Normal Estandarizada x-u b ESTADÍSTICA (μ=0,σ=1)
o Existen tests para poner a prueba si la distribución de los datos es normal: Kolmogorov-Smirnov, Shapiro-Wilk, ... Se basan en un contraste de hipótesis: H0: la distribución es normal H1: la distribución NO es normal v Son tests muy potentes: - Con muestras grandes, muy sensibles. Raramente dan ninguna variable como normal. - Por el contrario, en muestras pequeñas, incluso con violaciones importantes pueden no ser significativos.
o MEJOR MEDIDAS SUBJETIVAS: · Q-Q plots: Grafica el valor observado (puntitos) frente al valor que debería tener si fuera normal (línea). Si la distribución es normal, los puntos deben aparecer sobre la línea. · Búsqueda de atípicos (diagrama de caja y bigotes; puntuaciones típicas)ESTADÍSTICA INFERENCIAL: SUPUESTOS DE LOS TESTS PARAMÉTRICOS
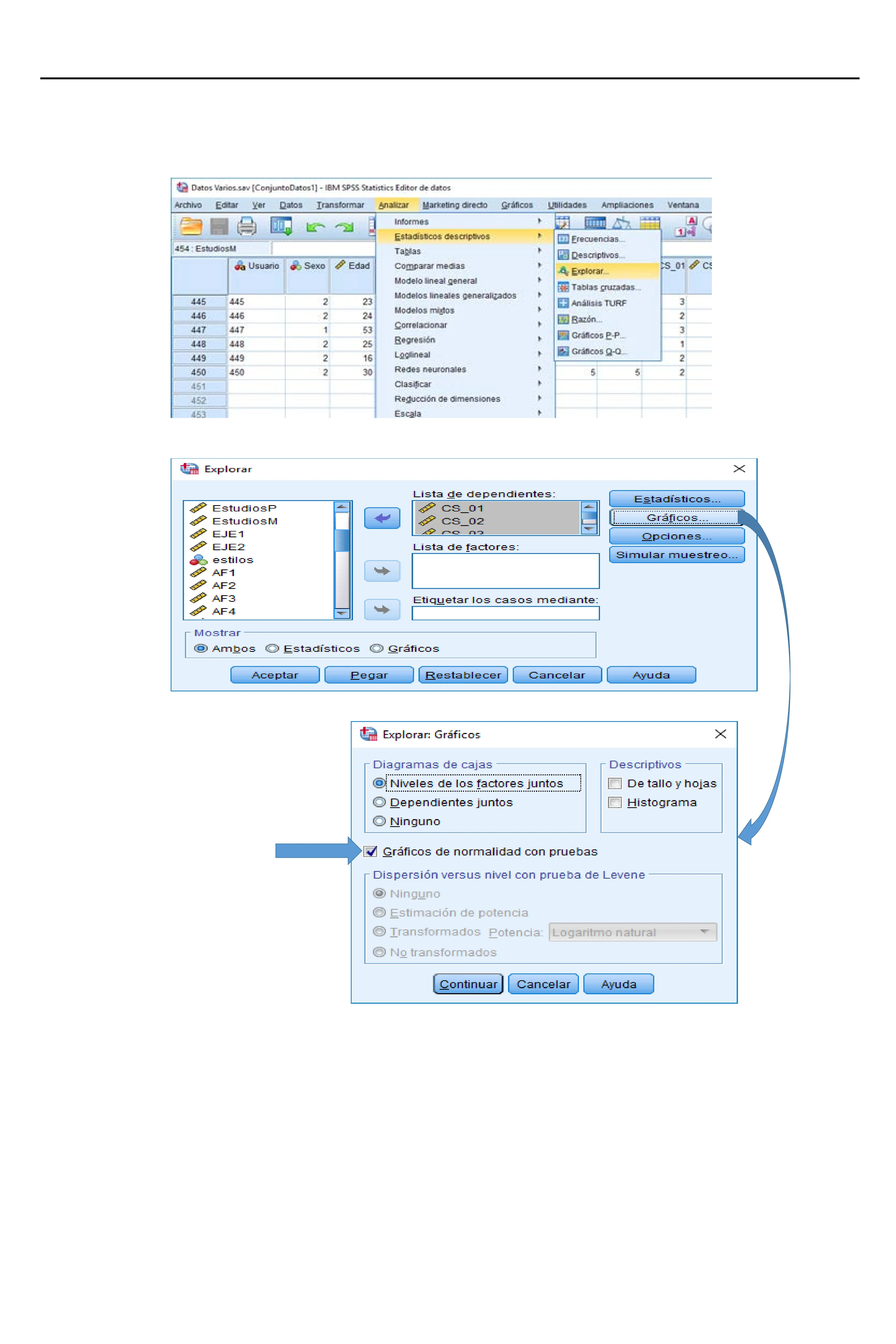
ANALIZAR > ESTADÍSTICOS DESCRIPTIVOS -> EXPLORAR ... Datos Varios.sav [ConjuntoDatos1] - IBM SPSS Statistics Editor de datos Archivo Editar Ve Datos Transformar Analizar Marketing directo Gráficos Utilidades Ampliaciones Ventana Informes A Estadísticos descriptivos Frecuencias 454 : EstudiosM Ja Usuario Sexo Edad Comparar medias Explorar Modelo lineal general EN Tablas cruzadas ... 445 445 2 23 + Análisis TURF 3 446 446 2 24 2 447 447 1 53 3 448 448 2 25 1 449 449 2 16 2 450 450 2 30 Redes neuronales 5 5 2 451 Clasificar 452 Reducción de dimensiones 453 Escala Explorar X Lista de dependientes: Estadísticos ... EstudiosP CS_01 EstudiosM CS_02 EJE1 Opciones ... EJE2 Lista de factores: Simular muestreo ... estilos AF1 AF2 AF3 AF4 Mostrar Ambos Estadísticos Gráficos Aceptar Pegar Restablecer Cancelar Ayuda Explorar: Gráficos X Diagramas de cajas Descriptivos Niveles de los factores juntos De tallo y hojas Dependientes juntos Histograma Ninguno Gráficos de normalidad con pruebas Dispersion versus nivel con prueba de Levene Ninguno Estimación de potencia Transformados Potencia: Logaritmo natural No transformados Continuar Cancelar Ayuda Tablas P. Descriptivos ... S_01 0 C. Modelos lineales generalizados Modelos migtos Razón ... Correlacionar Gráficos P-P ... Regresión Loglineal Gráficos Q-Q. Gráficos no na Etiquetar los casos mediante: Continuar > Aceptar o Pegar (para que nos lo ponga en la sintaxis)ESTADÍSTICA INFERENCIAL: SUPUESTOS DE LOS TESTS PARAMÉTRICOS
Pruebas de normalidad Kolmogorov-Smirnovª Shapiro-Wilk Estadístico gl Sig. Estadístico gl Sig. 1. Bebidas alcohólicas ,249 450 ,000 ,815 450 000 2. Tabaco ,381 450 .000 .685 450 ,000 3. Porros 486 450 .000 452 450 ,000 4. Otras drogas ,534 450 000 190 450 ,000 a. Corrección de significación de Lilliefors Como son pruebas muy sensibles, ante la presencia de algún valor atípico: p < 0,05; por lo que, según la prueba NO se cumpliría el supuesto de normalidad. Sin embargo, optamos por comprobarlo con otras pruebas (Q-Q plots y busquéda de atípicos). Otra forma complementaria de justificar normalidad sería basándose en los valores de asimetría y curtosis (cuanto más cercanos a 0, más se acerca la distribución a la normalidad).
Grafico Q-Q normal de 1. Bebidas alcohólicas 399 250 233 4,0 232 4 3.5- 3- O 3.0 2 Normal esperado O 1- 2,5 2,0- -1- 1,5- -2 1,0 Valor observado 1. Bebidas alcohólicas En este caso, en valores observados altos (de nuestros datos) se produce un pequeño desvío de la recta (que se puede asociar a la presencia de atípicos "no problemáticos" -ver diagrama de caja y bigotes de la derecha-), por lo que la distribución en este caso podría considerarse razonablemente normal.
Grafico Q-Q normal de 3. Porros 4,0 400 397 5- 3,5 4- 3,0 * 3- 404 Normal esperado 2- 2,5 0 396 1- 423 407 * 393 0 O 1,5- -1. 1,0- 1 2 3 Valor observado 3. Porros Por el contrario, en este caso, con valores observados altos (de nuestros datos) se produce un mayor desvío de la recta (que si observamos el diagrama de caja y bigotes de la derecha, se puede asociar a la presencia de valores atípicos "problemáticos"), por lo que la distribución se aleja de una forma más marcada de la normalidad. En este caso habría que identificar los sujetos con esos valores atípicos problemáticos (con el número/s que aparece/n, que son el número de fila en la base de datos), comprobar si se altera el resultado y, en caso que sí se altere el resultado, eliminarlos. 326 418 0 0 2,0 394 433 -NESTADÍSTICA INFERENCIAL: SUPUESTOS DE LOS TESTS PARAMÉTRICOS
2. Igualdad/Homogeneidad de varianzas La(s) variable(s) dependiente(s) ha(n) de tener varianzas similares a través de las categorías de la VI. · Se puede comprobar mediante pruebas como, por ejemplo, la Prueba de Levene v También se basa en un contraste de hipótesis: H0: 021 = 022 H1: 021 # 022 v Como pasaba con las pruebas de normalidad, la Prueba de Levene también es muy potente. Siguiendo con la hipótesis de que los hombres consumen más drogas que las mujeres, me dispongo a comprobar el segundo supuesto:
ANALIZAR -> COMPARAR MEDIAS -> ANOVA DE UN FACTOR: Datos Varios.sav [ConjuntoDatos1] - IBM SPSS Statistics Editor de datos Archivo Editar Ver Datos Transformar Analizar Marketing directo Gráficos Utilidades Ampliaciones Ventana Ayuda Informes ABS Estadísticos descriptivos 454 : EstudiosM Tablas . da Usuario Sexo Edad Comparar medias Medias ... Modelo lineal general t Prueba T para una muestra ... 445 445 2 23 446 446 2 24 Prueba T de muestras independientes de resumen 447 447 1 53 Prueba T para muestras relacionadas .. 448 448 2 25 ANOVA de un factor ... 449 449 2 16 L 450 450 2 30 Redes neuronales 5 5 2 1 1 ANOVA de un factor X Lista de dependientes: Contrastes ... EstudiosM 1. Bebidas alcoholic ... EJE1 [ESPA] [EJ ... 2. Tabaco [CS_02] EJE2 [ESPA] [EJ ... 3. Porros [CS_03] Opciones ... Estilos parentale ... 4. Otras drogas [CS ... Simular muestreo ... Autoestima Acad ... Autoestima Socia ... Autoestima Emo ... Factor: Autoestima Famil ... , Sexo Aceptar Pegar Restablecer Cancelar Ayuda ANOVA de un factor: Opciones X Estadísticos Cerra Descriptivos Efectos fijos y aleatorios Prueba de homogeneidad de las varianzas Brown-Forsythe Welch Gráfico de las medias Valores perdidos Excluir casos según análisis Excluir casos según lista Continuar Cancelar Ayuda Continuar > Aceptar o Pegar (para que nos lo ponga en la sintaxis) CS Modelos lineales generalizados Prueba I para muestras independientes ... Modelos mixtos Correlacionar Regresión Loglineal Autoestima Famil Post hoc ...ESTADÍSTICA INFERENCIAL: SUPUESTOS DE LOS TESTS PARAMÉTRICOS
Prueba de homogeneidad de varianzas Estadístico de Levene gl1 gl2 Sig. 1. Bebidas alcohólicas 1,015 1 448 .314 2. Tabaco ,152 1 448 ,697 3. Porros 11,167 1 448 ,001 4. Otras drogas 19,346 1 448 ,000 En consumo de cannabis y otras drogas la prueba de Levene ha dado p < 0,05, por lo que en esas variables dependientes NO se puede asumir la homogeneidad de varianzas; sin embargo, esta prueba es muy sensible a la descompensación de los grupos. Por eso se recurre a otra comprobación menos sensible v Además de la Prueba de Levene > Comprobar "the variance ratio" (Hartley's FMax) = Varianza mayor / Varianza menor. Si el resultado ≥ 4 > NO se puede considerar que las varianzas son iguales.
Descriptivos 95% del intervalo de confianza para la media Límite Límite N Media Desviación estándar Error estándar inferior superior Mínimo Máximo 1. Bebidas hombre 158 1,94 ,776 062 1,82 2,06 1 4 alcohólicas mujer 292 1,80 ,730 043 1,71 1,88 1 4 Total 450 1,85 ,749 ,035 1,78 1,92 1 4 2. Tabaco hombre 158 1,61 ,983 078 1,45 1,76 1 4 mujer 292 1,68 983 058 1,57 1,79 1 4 Total 450 1,66 ,983 ,046 1,56 1,75 1 4 3. Porros hombre 158 1,35 ,807 .064 1,23 1,48 1 4 mujer 292 1,24 ,628 ,037 1,16 1,31 1 4 Total 450 1,28 ,697 ,033 1,21 1,34 1 4 4. Otras drogas hombre 158 1,09 ,364 ,029 1,03 1,15 1 4 𝝈𝝈𝟐𝟐 H = (0,364)2 = 0,132 mujer 292 1,03 ,192 ,011 1,01 1,05 1 3 02M M = (0,192)2 = 0,037 Total 450 1,05 ,266 ,013 1,03 1,08 1 4 · Comprobación "Variance ratio": · "Porros": 0,651 + 0,394 = 1,65 · "Otras drogas": 0,132 + 0,037 = 3,57 3. Observaciones independientes Si las muestras son razonablemente probabilísticas y/o se aleatoriza, se asume el cumplimiento del supuesto. Su incumplimiento disminuye la potencia. Muy difícil de comprobar y controlar. 4. Aditividad y linealidad Se asume el modelo lineal aditivo: La variable dependiente ha de ser linealmente dependiente de la suma de efectos de las variables independientes. 02H = (0,807)2 = 0,651 02M = (0,628)2 = 0,394ESTADÍSTICA INFERENCIAL: SUPUESTOS DE LOS TESTS PARAMÉTRICOS
v En ocasiones de incumplimiento de supuestos paramétricos, se pueden transformar los datos.
Positive Skewed Residuals Normal Distribution Negative Skewed Residuals Normal Distribution La transformación debe ser monotónica (mantiene el orden y todos los valores cambian en la misma dirección). Las transformaciones pueden: · Hacer la distribución más "normal", reduciendo asimetría y curtosis. · Reducir la relación media/varianza. · Reducir la influencia de los outliers.
> Escalera de potencias de Tukey: Transformaciones no lineales y monotónicas. Potencia Transformación Re-expresión | 3 Cubo x | | 2 Cuadrado | | 1 Corrigen asimetría negativa | | 1/2 Raíz cuadrada raíz x | | | 0 Log log10 x | -1/2 raíz del recíproco -1/ (raíz x) | -1 Recíproco -1 / x | + Histograma 400- 300- Frecuencia 200 100- 0 -O 1 2 3 4 5 3. Porros Media = 1,28 Desviación estándar= ,697 N = 450 Estadísticos 3. Porros N Válido 450 Perdidos 0 Asimetría 2,689 Error estándar de asimetría ,115 Curtosis 6,574 Error estándar de curtosis ,230 3 2 x 1 NINGUNA x | | | | 0 1 | | Corrigen asimetría positiva | | | | | |